Skip to main content

Featured

One Word Challenge Examples

One Word Challenge Examples . Type the 10 words that you chose; We'll help you pick and live your word to kickstart 2022. Starved For Inspiration? 12 Ideas To Get Your New Story Started from writersrelief.com Total time will depend on the number of additional questions that you ask the group to discuss as part of the debrief of the. 10 java code challenges to practice your new skills. Make a difference to other’s life by inspiring them.

Windows Bluetooth Api Example


Windows Bluetooth Api Example. Getting a device’s battery level with the web bluetooth api. For systems with winsock 1.1 installed, the bluetooth stack needs to be configured through a dedicated bluetooth api.

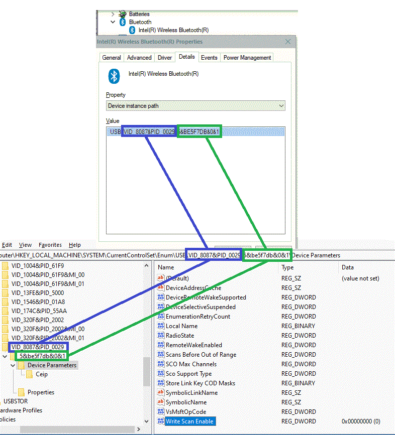
Working with Bluetooth APIs in Windows Phone 8 CodeGuru
Working with Bluetooth APIs in Windows Phone 8 CodeGuru from www.codeguru.com

Bluetooth uses the listen, select, and closesocket functions without any modification from standard windows sockets programming. Another bluetooth program example using win32 psdk. The microsoft sdk classic sample.

Create A New Empty Win32 Console Mode Application And Add The Project/Solution Name.


1.2 confidential and proprietary information. Bluetooth for windows dk api reference guide march 15, 2002 document number: The microsoft sdk classic sample.

Regarding The Other Method (Using Bluetooth Api) I Haven't Found Any Example At All Neither In Msdn Nor On The Web.


For more info on working with the zip file, the samples collection, and github, see get the uwp samples from github. Another bluetooth program example using win32 psdk. For example, to query the current mode of an asynchronous.

It Has A Lot Of Potential And Some Really Cool Capabilities.


Bluetooth low energy api for windows 7.0. However i would appreciate a bluetooth specific example. For systems with winsock 1.1 installed, the bluetooth stack needs to be configured through a dedicated bluetooth api.

For More Samples, See The Samples Portal On The Windows.


Create a new empty win32 console mode application and add the project/solution name. This file contains bidirectional unicode text that may be interpreted or compiled differently than what appears below. The windows.devices.bluetooth namespace defines a set of windows runtime api that allows uwp app and desktop apps to interact with bluetooth devices.

Enables The Caller To Prompt For Multiple Devices To Be Authenticated.


The source code for the sample can be. Bluetooth uses the listen, select, and closesocket functions without any modification from standard windows sockets programming. To review, open the file in an editor that reveals hidden unicode characters.


Comments

Popular Posts